NxSphere® GEMBridge
SECS/GEM gateway for PLC-controller tools.
Product Overview
NxSphere® GEMBridge (formerly known as SecsToPLC.NET) is a no-code SECS/GEM gateway that connects PLC, Modbus, or SCADA-based machines (via OPC UA) to a factory host without changing any PLC code.
It lets you map equipment tags directly to GEM variables, events, alarms, and commands through a visual configuration interface, then deploys everything as managed Windows services for stable operation.
With built-in OPC tag import, intelligent tag-to-GEM mapping, custom handlers, and one-click SECS/GEM manual generation, GEMBridge gives engineering teams a fast, reliable way to achieve GEM compliance on PLC-controlled tools without custom development. It ensures clean host communication while letting your PLC logic stay exactly as it is.
PLC-to-SECS/GEM Integration Architecture
OPC UA tag mapping to GEM services for Host connectivity.
Key Features
1
Native Connectivity – Connect directly to OPC UA, Modbus, and SCADA systems.
2
Visual Tag-to-GEM Mapping – Map status variables, Collection Event IDs (CEIDs), alarms, and host commands visually.
3
Rapid Configuration – Batch import OPC tags for fast configuration of GEM services.
4
Deployment & Monitoring – Use the Admin Panel for deployment and monitoring as Windows Services.
5
Customizable Messaging – Implement standard GEM messaging and custom handlers for bespoke workflows.
6
Automated Documentation – One-click SECS/GEM manual generation.
Customer Benefits
1
Compliance Without PLC Changes – Achieve full SECS/GEM compliance without modifying existing Programmable Logic Controller (PLC) programs.
2
Accelerated Compliance – Reduce time-to-compliance with visual mapping and automated documentation generation.
3
Simplified Deployment – Simplify deployment using managed Windows Services.
4
Flexible Adaptation – Adapt easily to fab-specific requirements via extensible handlers.
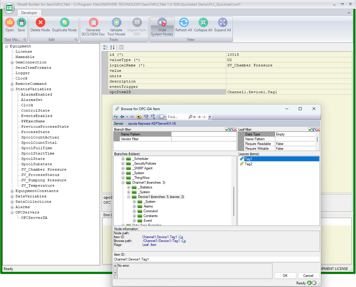
Mapping OPC Tags to SECS/GEM Services
NxSphere® GEMBridge makes it simple to bridge OPC UA/DA tags with SEMI SECS/GEM services. Through the built-in Model Builder, users can map equipment parameters from the OPC server directly to SECS/GEM constructs such as:
Status Variables (SVIDs) – map real-time OPC tags to GEM status reporting.
Collection Events (CEIDs) – trigger GEM events automatically when OPC tag conditions are met (e.g., value change, pulse trigger).
Alarms (ALIDs) – associate OPC alarm bits or states with GEM alarms for host notification.
Equipment Constants (ECIDs) – configure writable OPC tags as GEM constants for recipe or operational settings.
Host Commands (HCMDs) – allow host-initiated GEM commands to trigger OPC operations, including automatic writing of command parameter values to the mapped OPC tags.
This mapping eliminates the need for custom coding, allowing developers to configure OPC-to-GEM data flows visually and consistently. Once mapped, NxSphere® GEMBridge automatically handles the state machine updates, variable synchronization, event reporting, and alarm propagation—ensuring full SEMI-compliant communication with the host.
Learn More About NxSphere® GEMBridge
System Requirements
Windows 7/8/10+/Server; ≥2.4 GHz CPU; 2 GB RAM; 1GB disk; Ethernet

